Photoshop
***
Papier peint
***
Préraration
Enregistrer le dossier Adobe_HelloWorld.jsx
***
Ce fichier est un manuscrit
la différence entre une action et un manuscrit c'est que le manuscrit peut viser plus d'une application par exemple Photoshop et illustrateur
1 - Nous allons apporter quelques modifications à ce manuscrit
dans program Files
clic sur ADOBE
et clic sur ADOBE UTILITIES
![]()
2 - dans le dossier ExtenScript clic sur le fichier
![]()
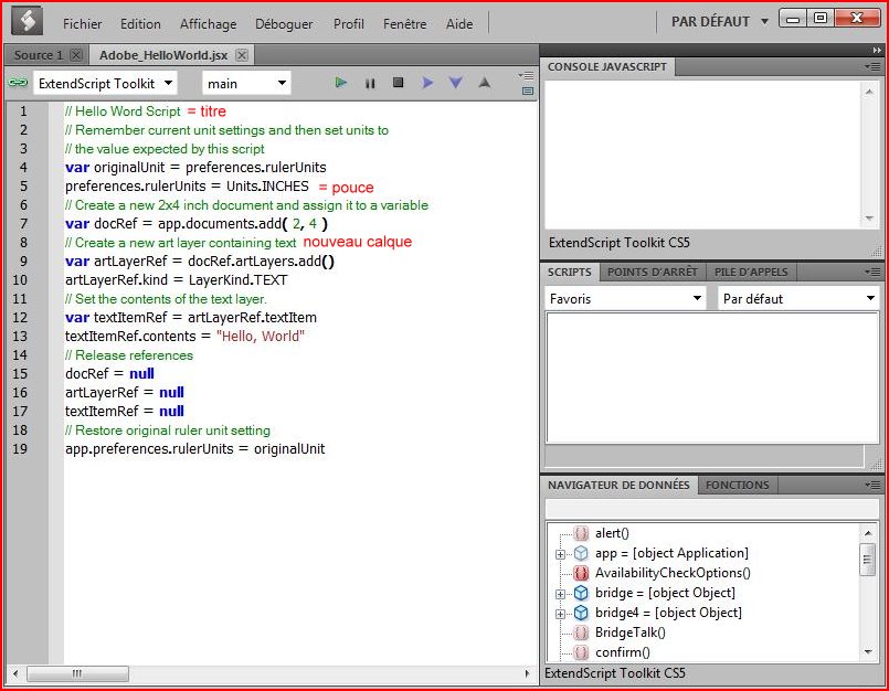
cette fenêtre s'ouvre :

ligne 1 = donnent au manuscrit un titre.
Ligne 2 = mémorisent les arrangements courants de préférence, qui sont vos propres préférences
Lignes 4 et 5 : préférences en pouces
Lignes 6 et 7 = Créez un nouveau document 2 x 4 pouces
Lignes 8 , 9 et 10 = Créez une nouvelle couche qui sera une couche des textes
Lignes 11, 12 et 13 = entrer votre texte
14 à 19. Reconstituez vos arrangements originaux de préférence.
***
3 - en ligne 1 = écrire : PS For all Scripting is fun Script
en ligne 13 = écrire : Learning is Fun
Fichier/Enregistrer sous/ nommer votre fichier

4 - Ouvrir votre PS
Fichier/Scripts/Parcourir

5 - Ouvrir votre fichier

***